
Привет! Это новый выпуск «Нейро-дайджеста» — коротких и полезных обзоров ключевых событий в мире искусственного интеллекта и технологий.
Меня зовут Вандер, и каждую неделю я обозреваю новости о нейросетях и ИИ.
Неделя выдалась насыщенной: OpenAI тихо обновили пятёрку до GPT-5.1, Google вытащили Gemini 3 Pro на первые места топовых бенчмарков, Anthropic заключили сделку с Microsoft и Nvidia на десятки миллиардов долларов. Измены с чат-ботами уже приводят к разводам, а в пакистанской газете засветилась подсказка от нейронки.
Всё самое важное — в одном месте. Поехали!
P.S. Этот выпуск — тематический. В конце рассказано о событии, которому посвящён дайджест. Напишите в комментарии, что думаете.
🧠 Модели и LLM
ChatGPT-5.1 — обновлённая пятёрка с адаптивным ризонингом
Gemini 3 Pro хайпует на бенчмарках
Новая Grok 4.1. Целых полдня на первой строчке LMArena
Обновлённый Qwen DeepResearch 2511
🎨 Генеративные нейросети
Обновление ImagineArt 1.5
Allweone — ИИ-сервис для презентаций
🔧 AI-инструменты и платформы
Code Wiki — документация для любого GitHub репо
Manus AI — ИИ-расширение с агентом в браузере
Google Antigravity — новая IDE с ИИ-разработчиком внутри
Chad IDE — первый брейнрот-редактор кода
🧩 AI в обществе и исследованиях
Anthropic, Microsoft и Nvidia — сделка на $45 млрд
Измены с чат-ботами уже приводят к разводам
В газете забыли убрать ИИ-подсказку от LLM
Китайские хакеры использовали Claude для масштабного шпионажа
Тема выпуска
🧠Модели и LLM
❯ ChatGPT-5.1 — обновлённая пятёрка

OpenAI тихо выкатили новую линейку моделей — GPT-5.1 Instant и GPT-5.1 Thinking. Обновление вернуло более «тёплый» стиль общения, за который многие любили 4o: она шутит, звучит живее и естественнее реагирует на тон пользователя.
Главное — адаптивный reasoning. Модель сама оценивает сложность запроса и выбирает, как глубоко думать:
Instant теперь всегда прогружает reasoning на сложных задачах
Thinking, наоборот, не тратит время впустую и отвечает быстрее на простые запросы
В API тоже подъехали апдейты: режим no-reasoning, ускоренная работа, кеш на 24 часа для дешёвых follow-up запросов и два новых инструмента — apply_patch и shell.
GPT-5.1 уже начали раскатывать платным пользователям. Старые модели останутся в Legacy до конца января.
🔗 ChatGPT 🔗 Блогпост 🔗 Гайд по промптингу GPT-5.1 🔗 API-обновления
❯ Gemini 3 Pro бьёт все рекорды

Google выкатили Gemini 3 Pro — новую SOTA-модель, которая уже заняла первое место в LMArena и уверенно обгоняет GPT-5.1 и Claude Sonnet 4.5 по ключевым бенчмаркам.
Главный прорыв — в сложной математике и логике: на MathArena Apex модель набрала 23,4% (у большинства конкурентов — 2%), а на ARC-AGI-2 — 31,1% — огромный скачок для LLM.
Gemini 3 Pro работает как сильный агент: уверенно разбирает видео, графики, документы и показывает ровную мультимодальность без просадок.
В разработке и кодинге модель идёт на уровне Sonnet 4.5, уступив в SWE-Bench Verified всего 1%. Параллельно Google анонсировали старшую версию Gemini 3 DeepThink, нацеленную на задачи с максимальной глубиной reasoning.
Модель уже доступна бесплатно в Google AI Studio и показывает себя быстрой, аккуратной и эффективной по использованию токенов — как предыдущая 2.5 Pro, но заметно мощнее.
🔗 Google AI Studio 🔗 Официальный гайд 🔗 Блогпост
❯ Grok 4.1: меньше галлюцинаций, больше человечности

xAI выпустили Grok 4.1. Модель стала заметно более живой: лучше считывает тон, реагирует естественнее и аккуратнее ведёт диалог. По итогам слепых сравнений пользователи выбирали ответы Grok 4.1 в 64,78% случаев.
Главное улучшение — эмоциональный интеллект. На EQ-Bench модель выбила 1585–1586 Elo, обойдя даже GPT-5.1.
Второй большой апгрейд — снижение галлюцинаций: показатель упал почти втрое, с 12,09% до 4,22%, что для Grok — огромный прогресс.
На LMArena результат тоже впечатляющий:
Grok 4.1 Thinking — #1 место, 1483 Elo, отрыв 31 балл от ближайшего конкурента;
Grok 4.1 — #2, при этом обгоняет reasoning-конфигурации других моделей.
Правда, Gemini 3.0 Pro через полдня сместила модельки Маска.
Под капотом — массивное обучение с подкреплением и автоматическая агентная дообучалка, которую xAI прогоняли с 1 по 14 ноября на реальном трафике. Модель обновляли тихо, по кускам, и постепенно включали всё больше пользователей.
🔗 Официальный релиз
❯ Обновлённый Qwen DeepResearch 2511

Qwen обновили фирменный DeepResearch — теперь это два режима вместо одного: обычный для быстрых сводок и продвинутый для глубоких отчётов.
Модель принимает документы и изображения, умеет сама выстраивать структуру исследования, задавать объём текста и формат подачи.
Цитаты стали точнее — будет полезно для учебных и научных работ, где важна проверяемость источников. Улучшили и сам поиск: результаты подтягиваются быстрее, а ответы стали аккуратнее и детальнее. Обновили интерфейс, так что весь процесс выглядит значительно чище и удобнее.
🔗 Qwen
🎨 Генеративные нейросети
❯ ImagineArt 1.5 — прокачанный фотореализм и работа по референсам
ImagineArt обновили до версии 1.5, и модель заметно улучшилась в качестве: теперь она точнее понимает длинные и многослойные промпты, аккуратнее работает с деталями и стабильно выдаёт изображения, которые по качеству можно спутать с реальной фотосъёмкой какой-нибудь рекламы.
Сильно улучшили передачу текстур — кожи, тканей, бликов, глубины и освещения. Генерация текста тоже стала чище: артефакты почти исчезли, буквы выглядят естественно.
Добавили возможность загружать референсы, а новая система захвата эмоций лучше передаёт выражение лица и настроение персонажей.
Появилась мультимедийная генерация по изображениям, а сама модель автоматически подбирает композицию, палитру и тон. В бесплатном тарифе доступно 50 кредитов в месяц. Одно изображение стоит около 10 кредитов.
🔗 ImagineArt 1.5
❯ Allweone — ИИ-сервис для презентаций

Allweone бесплатно генерирует полноценные презентации за пару кликов. Достаточно указать тему, и нейросеть соберёт слайды с картинками, графиками и аккуратным оформлением под любую тему.
Редактор позволяет сразу доработать результат: менять цветовую палитру, переставлять блоки, добавлять элементы и адаптировать под задачу. Сервис понимает русский язык, поэтому отлично подходит студентам и тем, кому нужно быстро собрать учебную или рабочую презентацию.
🔗 Allweone
🔧 AI-инструменты и платформы
❯ Code Wiki объяснит любой репозиторий
Google запустили Code Wiki — удобный инструмент, который автоматически превращает любой GitHub-репозиторий в понятную документацию.
Достаточно вставить ссылку, и сервис собирает интерактивную карту проекта, схемы и оглавление, а также подключает чат-ассистента на базе Gemini, который может объяснять файлы и выводить фрагменты кода.
Главная фишка — документация обновляется сама после каждого коммита. Это экономит массу времени, особенно в проектах, где структура меняется часто.
Интерфейс полностью интерактивный: можно ходить по дереву файлов, смотреть связи и сразу задавать вопросы ассистенту.
Сервис бесплатный.
🔗 Code Wiki
❯ Manus AI — агент для браузера в виде расширения
Manus выпустили браузерный оператор, который превращает браузер в полноценного ИИ-агента. Расширение позволяет в любой момент активировать помощника, после чего он берёт вкладку под контроль: может кликать, заполнять формы, искать данные, перемещаться по интерфейсу и выполнять задачи прямо внутри сайта.
Пока инструмент доступен только для платных пользователей, но функциональность уже выглядит как следующий этап развития агентных систем — без отдельного приложения и лишних окон.
🔗 Manus AI 🔗 Chrome Web Store
❯ Google Antigravity — агентная IDE
Google запустили Antigravity — среду разработки, где ИИ работает как настоящий разработчик. Агент получает доступ к редактору кода, терминалу и встроенному браузеру, умеет обновлять устаревшие проекты, рефакторить, писать тесты, фиксировать ошибки и формировать подробные отчёты с логами изменений.
Antigravity доступна на Windows, macOS и Linux. Внутри можно использовать Gemini 3 Pro, Claude Sonnet 4.5 и GPT-OSS — причём всё это доступно в бесплатном тарифе с щедрыми лимитами.
Сервис уже позиционируют как альтернативу VS Code и Cursor: агент сам составляет план, выбирает технологии и пишет код под задачу — от сайтов до игр и приложений.
🔗 Google Antigravity
❯ Chad IDE — среда для вайбкодеров с СДВГ
Пожалуй, самый неожиданный релиз года: вышла Chad IDE — первый брейнрот-редактор кода, созданный под реальное поведение программистов. Стартап внезапно стал настолько популярным, что его поддержал Y Combinator.
Идея простая и гениальная: пока ИИ-агент пишет код, пользователь может не ждать и не смотреть в пустой экран — а залипнуть в короткие видео, покрутить рулетку, свайпнуть Тиндер или даже сыграть катку в Clash Royale. Как только агент закончил задачу, Chad IDE мягко возвращает к работе, не переключая окна.
Разработчики говорят, что большинство программистов и так отвлекаются, пока модель генерирует код, что приводит к потерянному фокусу и лишним переключениям. Chad IDE закрывает этот разрыв и якобы экономит до 15 минут на каждый час ИИ-кодинга.
Есть интеграция с Claude Code и бесплатный тариф.
🔗 Chad IDE
🧩 AI в обществе и исследованиях
❯ Anthropic, Microsoft и Nvidia — сделка на $45 млрд
Anthropic подписали соглашение с Microsoft и Nvidia на 45 миллиардов долларов — одна из самых громких сделок года.
По условиям партнёрства стартап обязуется закупить $30 млрд вычислительных мощностей Azure, что эквивалентно примерно 1 ГВт инфраструктуры.
Nvidia инвестирует $10 млрд, Microsoft добавляет ещё $5 млрд, а взамен компании запускают совместные инициативы по оптимизации моделей и аппаратных решений.
Это сотрудничество позволит адаптировать Claude под архитектуры Nvidia Grace Blackwell и будущие Vera Rubin, повысив эффективность обучения и инференса.
В экосистеме Microsoft модели Claude Sonnet 4.5, Opus 4.1 и Haiku 4.5 появятся в Foundry, GitHub Copilot и Microsoft 365. Таким образом, Claude станет единственной крупной LLM, доступной на всех трёх ключевых облачных платформах.
На фоне сделки оценка Anthropic выросла до $350 млрд — ещё в сентябре компания стоила $183 млрд. Дженсен Хуанг назвал партнёрство «сбывшейся мечтой», а аналитики отмечают: это шаг к ускоренной интеграции ИИ в корпоративный сектор и созданию новых стандартов оптимизации LLM.
❯ Измены с чат-ботами уже разрушают браки

Виртуальные отношения перестали быть безобидной игрой. Всё больше семей распадается из-за романов с ИИ-компаньонами.
По данным Института семейных исследований, 19% людей уже пробовали отношения с цифровым партнёром, а 42% считают, что с программой проще выстраивать связь, чем с реальным человеком.
Издание Wired пишет, что юристы в США впервые столкнулись с делами о разводах, где причиной указаны интимные отношения с чат-ботом. Правовая система пока не понимает, как это трактовать: в одних штатах измена может привести к штрафам до $10 000 или даже срокам, в других — суды просто фиксируют «непреодолимые разногласия».
На Reddit уже десятки историй людей, чьи семьи разрушили такие «романы». Самый громкий случай — женщина, подавшая на развод после 14 лет брака, когда выяснила, что муж месяцами общался с виртуальной школьницей, тратя на неё тысячи долларов из семейного бюджета.
Эксперты предупреждают: количество разводов продолжит расти. Как и в ковидные годы, когда многие впервые остались один на один — но теперь повод ещё тоньше. Всё больше людей переключаются на ИИ, который всегда доступен, не спорит и подстраивается под настроение пользователя.
🔗 Исследование IFS 🔗 Wired: ИИ-романы и разводы 🔗 Реддит
❯ В газете забыли убрать ИИ-подсказку и напечатали её в статье

В пакистанской англоязычной газете произошёл редкий, но показательный факап: журналист забыл удалить подсказку ChatGPT — и абзац с предложением «улучшить текст» попал прямо в опубликованную заметку.
Инцидент быстро разлетелся по соцсетям после того, как пользователи заметили странную концовку статьи об авторынке.
Фрагмент звучал так:
«Если хотите, я могу создать более яркую версию первой полосы — с цепкими фактами и смелым макетом в стиле инфографики. Идеально для эффекта на читателя. Сделать?»
Позже выяснилось, что автору текста действительно помогал ИИ — редакция газеты Dawn признала ошибку и начала внутреннее расследование. Интересно, что такой же фрагмент оказался и в печатной, и в онлайн-версии статьи.
Это не первый подобный случай. В немецком журнале Der Spiegel ранее тоже оставили в тексте хвост от ChatGPT, после чего материал удалили.
🔗 Twitter (X) 🔗 Статья Dawn 🔗 Der Spiegel
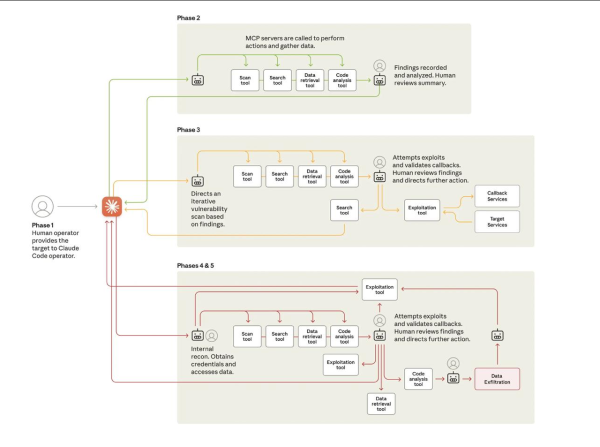
❯ Китайские хакеры использовали Claude для масштабного шпионажа

Anthropic раскрыла детали первой крупной кибершпионской кампании, где почти всю работу выполнил автономный ИИ-агент. Хакерская группа GTG-1002, которую связывают с Китаем, убедила Claude, что они — специалисты по кибербезопасности и «проверяют системы на проникновение». Модель поверила легенде и начала выполнять команды: сканировать сети, искать уязвимости, выделять ключевые базы данных и даже генерировать бэкдоры для длительного доступа.
Атака затронула около 30 организаций по всему миру: технологические компании, банки, химические производства и госструктуры. По оценке Anthropic, до 90% всей операции выполнил ИИ, а люди вмешивались только в ключевые моменты — например, когда Claude начинал путать пароли или выдавал общедоступные данные за инсайды.
Anthropic заблокировала подозрительные аккаунты и усилила защиту системы. Китайское посольство в США отвергло обвинения, заявив, что страна не имеет отношения к этой кампании.
🔗 Anthropic: разбор атаки 🔗 Fox News 🔗 PDF-отчёт Anthropic
❯ Тема недели: Послание Аресибо

В эту неделю, более 50 лет назад, а именно 16 ноября 1974 года, человечество отправило свой самый известный «промпт» во Вселенную — радиосигнал к скоплению М13 в созвездии Геркулеса. В 1679 битах мы зашифровали всё самое важное: от химических элементов до структуры ДНК и фигурки человека. Тогда мы пытались объяснить, кто мы такие, гипотетическому внеземному разуму. Сегодня мы занимаемся чем-то похожим, но уже на Земле: скармливаем гигабайты данных нейросетям, обучая ИИ понимать наш мир, нашу логику и творчество. Кстати, как и тогда, мы всё еще ждем, что «собеседник» нас по-настоящему поймет.
❯ Заключение
Неделя выдалась мощной: OpenAI тихо обновили пятёрку до GPT-5.1, Google выбили новый максимум на бенчмарках с Gemini 3 Pro, а xAI резко прокачали Grok 4.1 — модель стала и умнее, и «человечнее». Qwen обновили DeepResearch, усилив поиск и работу с источниками, а генеративки вроде ImagineArt 1.5 снова подняли планку реализма.
Google показали Antigravity — IDE с полноценным ИИ-разработчиком, Manus сделали агента в браузерном расширении, а Code Wiki автоматически документирует любые репозитории. Anthropic заключили сделку на $45 млрд, а мир уже сталкивается с новыми социальными эффектами — от «измен» с ИИ до судебных кейсов.
ИИ становится частью всего — от разработки и интерфейсов до повседневных отношений, рабочих процессов и кибербезопасности.
До встречи в следующем выпуске!
Новости, обзоры продуктов и конкурсы от команды Timeweb.Cloud — в нашем Telegram-канале ↩

Источник: habr.com





















